Let’s discuss SCCM Driver Management Guide Best Practices ConfigMgr. SCCM Driver Management strategy is critical for each organization. This post will help you download an eBook with an end-to-end SCCM driver management guide for beginners in the IT Pros world.
As I mentioned in my AutoPilot post, I am not very skilled at OS deployment (OSD). More details about driver management
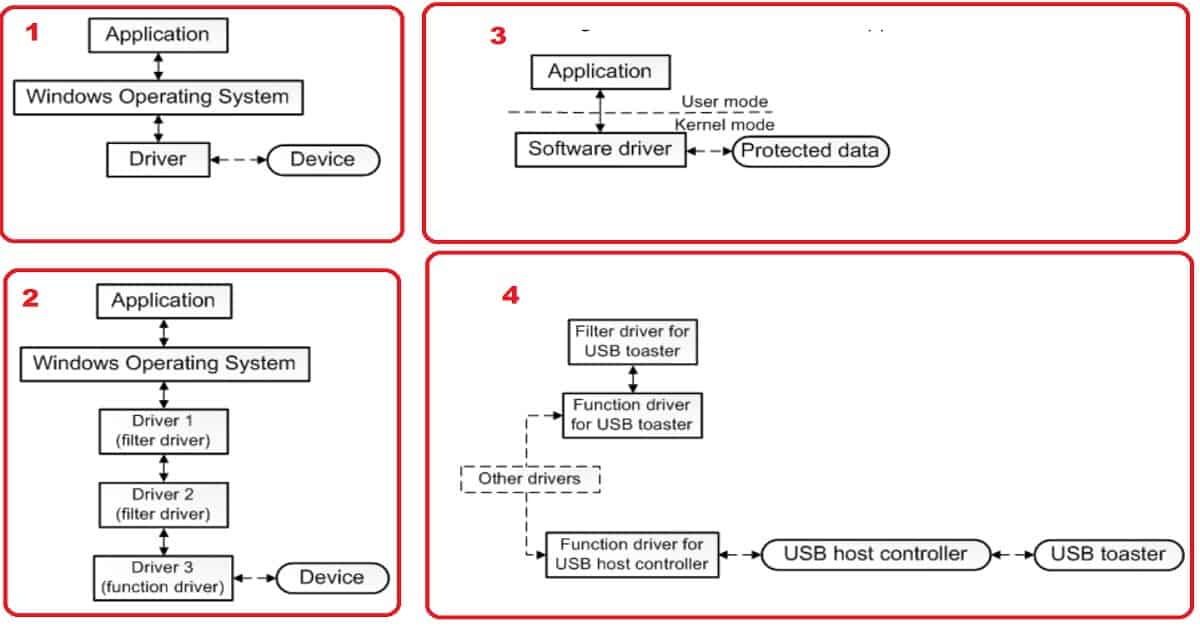
A driver is a software component that lets the OS and a device communicate with each other. Not all drivers communicate directly with a machine. I would recommend reading Microsoft documentation on drivers.
Drivers are required for all the operating systems. This applies to iOS, Windows, Android, and all other operating systems.
Table of Contents
Why do we need Drivers?
The driver is required when an application needs to read data from a device. The application calls a function implemented by the OS, and the OS calls a process performed by the driver to provide the requested data to the application securely.
- Best Guide for Dell Driver Management Using SCCM
- Microsoft Announces Deprecation of WSUS Driver Synchronization
- Best Guide to Remove Windows Update Features Access with Intune
The primary purpose of device drivers is to provide abstraction by acting as a translator between a hardware device and the applications or OS. I would recommend reading Wikipedia articles on device drivers.
SCCM Driver Management – Key Configurations
The following are the most critical configurations in the SCCM task sequence. It would help if you were careful while selecting either of the options in your Windows TS.
I recommend downloading the eBook mentioned in the later section of the post before creating any SCCM driver management. I also recommend reading MS documentation on the Auto Apply Drivers Task Sequence Step.
- From Each Hardware Device
– Install only the best-matched compatible drivers
– Install all compatible drivers - Select drivers from all categories or drivers in the specific categories to be made available during Windows setup
– Consider drivers from all categories
– Limit driver matching only to consider drivers in selected categories
Download the SCCM Driver Management eBook
The SCCM Driver Management eBook is free from Adaptive to help SCCM admins educate and support their job. You can download the eBook prepared by Ami Casto. She is a Microsoft MVP and Technical Evangelist.
Download ConfigMgr Driver Management Primer From Total Chaos to Total Control
We are on WhatsApp. To get the latest step-by-step guides and news updates, Join our Channel. Click here –HTMD WhatsApp.
Author
Anoop C Nair is Microsoft MVP! He is a Device Management Admin with more than 20 years of experience (calculation done in 2021) in IT. He is a Blogger, Speaker, and Local User Group HTMD Community leader. His primary focus is Device Management technologies like SCCM 2012, Current Branch, and Intune. He writes about ConfigMgr, Windows 11, Windows 10, Azure AD, Microsoft Intune, Windows 365, AVD, etc.
